皇冠网开户_XM外汇平台全网最完整开户流程
时间:2024-07-02 阅读:2615
皇冠信用网占成代理(www.hgty.us)是皇冠官网开户平台,开放皇冠体育代理申请、信用网会员开户,线上投注官网平台XM平台是当今国内最火热的平台之一,凭借着资金安全、点差低等多久优势,受到众多用户的选择,现在给大家详细讲一下开户流程皇冠网开户。
首先皇冠网开户,复制开户链接到浏览器进入网址:

来百度APP畅享高清图片
一、进入网址之后输入自己的邮箱和密码皇冠网开户,开始注册:

二、点击注册之后看见提示皇冠网开户,进入邮箱点击认证:

展开全文

三、验证之后重新用链接登入皇冠网开户,登入之后开始认证账户:


四、填写个人信息:


填写示例:

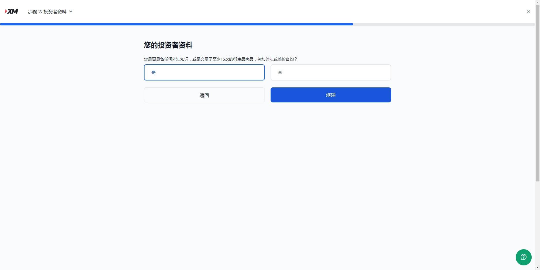
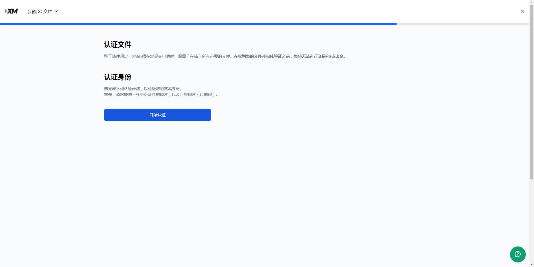
五、下一步点击是皇冠网开户,然后继续,开始最后一步,认证账户,认证账户看提示上传,涉及隐私就不演示了:


六、认证资料上传之后皇冠网开户,等待官方邮件反馈文件是否有误,没问题,就恭喜你开户成功了,可以开始外汇交易之旅了

猜你喜欢
- 2026-04-07hga050皇冠客户端_安徽6岁失联女童确认遇害,犯罪嫌疑人柳某某(女,35岁)已被抓获归案
- 2026-04-06世界杯皇冠平台_古惑仔耀哥扮演者李道瑜头部受伤去世:系酒后不慎摔倒撞击后脑
- 2026-04-06皇冠信用网会员申请_李亚鹏成大赢家!陈光标今日回应:张雪迟迟未提车,将劳斯莱斯变现,千万元捐给嫣然医院;张雪曾称要拍卖赛车复刻版,捐给嫣然基金
- 2026-04-06皇冠体育App下载_辽宁七旬老太给离世儿媳上坟烧纸,不慎引发山火烧掉58亩林地,获刑八个月缓刑一年
- 2026-04-05皇冠公司的代理怎么拿_特朗普发视频称“打死多名伊朗军事领导人”;伊军方拒绝“48小时”通牒;以官员称伊朗仍有超千枚可打击以色列的弹道导弹
- 2026-04-04皇冠信用登2代理_遗失手机里有过世母亲大量影像,民警看了几天监控辗转寻回
- 2026-04-03皇冠信用网庄家_伊朗与阿曼起草协议共管霍尔木兹,阿联酋称愿参与海峡航道安全保障
- 2026-04-01皇冠信用网怎么开账号_“女子请屠夫杀年猪惨遭其儿子杀害案”一审将择期宣判,被害人家属:庭审焦点为凶手是否患有精神疾病
- 2026-03-30正版皇冠信用网开户_江苏省纪委副书记王维,任苏州市副市长、代理市长
- 2026-03-30世界杯皇冠足球平台_新奥聚变亮相中关村论坛 展现聚变研发创新硕果
- 2026-03-29皇冠体育App下载_鲁比奥驳斥泽连斯基涉顿巴斯说法:谎言!
- 2026-03-28皇冠会员如何申请_官方通报“学校职工举报自己违规调动、吃空饷”:已成立联合调查组开展调查


网友评论